Achiven Season 5

  • 홈
  • 태그
  • 미디어로그
  • 방명록

android.arch.lifecycle 1

Android activity / fragment life cycle(계속 업데이트)

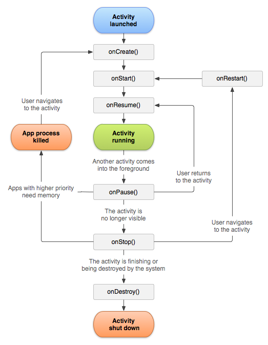
많이 봐오던 안드로이드 라이프 사이클이다. onPause()는 현재 상태에서 팝업이 뜰 경우 발생할 수 있다. onStop()는 홈버튼을 눌렀을 때 발생한다. recent키를 통해서 앱을 선택하게 되면 onRestart() 상태가 된다. onDestory()는 recent에서 앱을 닫았을 때 발생한다. App process killed는 시스템에서 메모리가 부족할 때 언제나 발생할 수 있다. 이 때는 앱을 다시 시작 해야 한다. fragment life cycle이다. 다양한 UI를 쉽게 구성하거나 재사용에 쉬워서 자주 사용 되지만, 관리의 어려움이 있어서 activity만 사용하려고 하는 경우도 존재한다. 프래그먼트를 추가 또는 제거하는 등 개별적인 조잘이 가능 액티비티는 프래그먼트의 트랜잭션을 관리 ..

컴퓨터공부/Android 2019.04.24
이전
1
다음
더보기
프로필사진

Achiven Season 5 in the U.S.

  • 분류 전체보기 (1649)
    • 오늘하루 (819)
    • 미국 생활 (4)
    • 책을읽자!! (79)
      • 읽을 책 및 독서법 등 (7)
      • 읽었어 (38)
      • 다음 읽을 책 (0)
    • 재테크 (40)
    • 머리한번 식힐까? (99)
    • 컴퓨터공부 (362)
      • Android (32)
      • Kotlin & Java (34)
      • RxJava (5)
      • 알고리즘 (16)
      • MFC (10)
      • Linux & Unix (69)
      • C & C++ & STL (71)
      • Embedded (31)
      • Python (1)
    • 컴퓨터 Tip (79)
    • 영어공부!! (25)
    • 삶의 조언 (134)
      • 생활 필수품 정리 (3)
      • 오문, 오감 변화일기 (2)
    • 아이디어 (1)

Tag

블로그, 영어, 노래, Java, 광고, 펀드, 구글, 마라톤, Kotlin, cfaq, Android, 재테크, 필리핀, 포인터, 책, 리뷰, ARM Processor, 토익, 주식, 컴퓨터,

최근글과 인기글

  • 최근글
  • 인기글

최근댓글

공지사항

  • Achiven Season 5 in the U.S. : Miracle Morning + G⋯
  • Achiven Season 4 : Grit

페이스북 트위터 플러그인

  • Facebook
  • Twitter

Archives

Calendar

«   2026/03   »
일 월 화 수 목 금 토
1 2 3 4 5 6 7
8 9 10 11 12 13 14
15 16 17 18 19 20 21
22 23 24 25 26 27 28
29 30 31

방문자수Total

  • Today :
  • Yesterday :

Copyright © AXZ Corp. All rights reserved.

티스토리툴바